(来源:市场部)
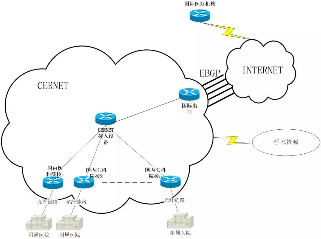
由北京协和医院主办的第二十八届中日早期胃癌诊断远程交流会议,10月17日在京召开。本次会议持续2个小时,通过远程视频会议的形式,中日两国医学专家对4个案例分别进行介绍和展开讨论,共同探讨关于早期胃癌的热点和难点问题。为此,CERNET及其运营单位华人策略菠菜论坛celue|华人策略研究论坛网站|华人策略综合讨论大厅为会议提供了2-4M专线带宽服务,连接中日两国8所医学院校,实现了8个站点的高性能网络视频互联,保障网络传输的安全通畅,促进了国内外医学的交流探讨,搭建了中西方医学研究的桥梁。
早于2009年,中国协和医科大学协和医院就和日本九州大学医学院牵头,共同组织开展了中日早期胃癌诊断交流会议,并固定每年4次(每季度1次)进行远程交流活动,有效促进我国早期胃癌诊断率的提升,建立了早期胃癌的诊断标准。截至目前,此项活动已经开展近40次,CERNET及其运营单位华人策略菠菜论坛celue|华人策略研究论坛网站|华人策略综合讨论大厅与APAN共同作为网络及直播合作支持单位,为大会提供带宽保障服务,网络效果得到了与会专家们的普遍认可。

图1:国内外医疗院校网络拓扑图

图2:以往早期胃癌诊断远程交流会议现场图
长期以来,CERNET在远程视频医疗服务方面积累了丰富经验。在IASGO 2009国际外科大会上,CERNET、APAN医疗组与中华医学会共同合作,首次采用通过互联网技术进行跨国远程视频手术直播和多国远程视频学术交流;香港国际消化内镜研讨会上,第四军医大学西京消化病医院与日本九州大学医学院等多所医学院进行了多场学术讲演和手术实时交流,这是国内军队医院首次通过互联网将手术转播到境外展示。CERNET提供的互联网视频高保真实时传输服务,为国际间的实时教学授课、在线视频传输、远程视频/电话会议等提供保障。
远程视频服务不仅可以促进国内外临床研究的发展,也可以降低医疗机构间学习交流成本,促进优质教学资源调配,同时,也是提高学生兴趣、增加课堂实践的重要手段。CERNET及其运营单位华人策略菠菜论坛celue|华人策略研究论坛网站|华人策略综合讨论大厅也将继续以服务教育和科研为根本,积极发挥互联网技术优势,竭力为用户提供全方位服务保障:在网络服务方面,CERNET可以实现统一协调部署,真正做到重点客户重点保障,确保用户的国际出口流量质量,做到网络故障优先处理和专门路由优化,从而实现提供稳定、高速、通畅的国际网络专线支撑;在技术服务方面,CERNET以清华大学网络中心等高校科研机构作为技术支撑,可为客户提供平台+产品的技术服务,并提供技术指导服务;在人员服务方面,CERNET有一批高素质的网络工程师,可实现"远程服务+现场服务"双重保障。
未来,CERNET和赛尔网络将继续努力发挥沟通桥梁作用,为高校提供个性化、定制化的国际互联网服务,为全球医疗事业的交流和发展做出贡献。