赛尔十八年创新服务亮灯科技园再续辉煌

光,是大千世界的起点,也是网络时代的承载。2018年12月28日,位于北清路中关村壹号内的下一代互联网及重大应用技术创新园(即赛尔科技园)举行亮灯仪式,一场璀璨壮美的灯光秀在楼

2018-12-29 00:00:00

致力实现IPv6教育领域全覆盖赛尔网络携手CERNET推出网站IPv6升级改造特色服务

(来源:市场部)为进一步推进IPv6在教育领域的部署,教育网与运营单位——赛尔网络出台了一系列优惠政策和有效举措,包括:"IPv6接入服务、协助申请IPv6地址、IPv6访问测试、1:1配

2018-12-26 00:00:00

赛尔助力复旦大学打造"无线校园"

(来源:市场部)自2017年起,赛尔网络承担了复旦大学"银校通"智能卡网络接入项目,项目运行至今,不仅提高了复旦大学无线网络覆盖率,也使学校信息化基础建设迈向新的台阶。

2018-12-13 00:00:00

第四届"下一代互联网技术创新大赛"全国决赛落幕

12月8日—9日,第四届"下一代互联网技术创新大赛"总决赛在北京清华大学落下帷幕。最终,入围全国总决赛的101个优秀创新作品经过激烈的角逐,清华大学的"基于IPv6的低功耗信息机床智能

2018-12-10 00:00:00

赛尔网络携手教育网服务国家超算事业为高校科研提供高速数据传输特色服务

(来源市场部)为服务国家超算事业、满足巨大科研数据传输、共享的需求,更充分发挥教育网对教育科研的服务价值和支撑作用,同时探索IPv6特色服务,2017年,华人策略菠菜论坛celue|华人策略研究论坛网站|华人策略综合讨论大厅依托

2018-12-06 00:00:00

CERNET携手赛尔网络亮相世界互联网大会吴建平院士做主旨演讲并科普互联网安全知识

(来源市场部)以"创造互信共治的数字世界——携手共建网络空间命运共同体"为主题的第五届世界互联网大会,于11月7日-9日在乌镇举行。作为大会的重要组成部分,"互联网之光"

2018-11-21 00:00:00

CERNET第二十五届学术年会暨会员代表大会召开赛尔网络:不忘IPv6初心,肩负网络强国使命

(来源信息服务部)2018年10月22日-25日,以"IPv6下一代互联网支持新时代教育科研大发展"为主题的CERNET第二十五届学术年会暨会员代表大会在青海西宁举行。来自全国高

2018-11-05 00:00:00

赛尔举办"2018身份认证服务与大数据应用研讨会"探索CERNET身份认证与大数据应用服务

(来源市场部)10月23日,由华人策略菠菜论坛celue|华人策略研究论坛网站|华人策略综合讨论大厅主办的"2018身份认证服务与大数据应用研讨会"在青海西宁召开。作为中国和科研计算机网CERNET第二十五届学术年会的一项特别活动,

2018-10-30 00:00:00

中国工程院院士吴建平:互联网的关键技术是互联网体系结构

(来源:中国教育和科研计算机网)在2018年10月23日举行的CERNET第二十五届学术年会上,CERNET专家委员会主任、中国工程院院士、清华大学教授吴建平出席会议并发表题为《推动

2018-10-29 00:00:00

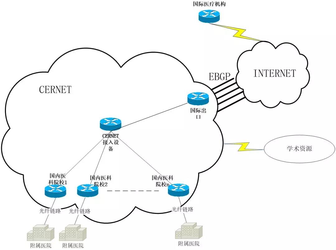
让学术无国界——赛尔网络协助CERNET为远程医疗视频保障服务

(来源:市场部)由北京协和医院主办的第二十八届中日早期胃癌诊断远程交流会议,10月17日在京召开。本次会议持续2个小时,通过远程视频会议的形式,中日两国医学专家对4个案例分别

2018-10-17 00:00:00